2.2.1. Comunicação PDV - SERVIDOR
-
Assim que finalizado a instalação do Sol.NET, Apache e realizado as configurações de PDV em empresas, é necessário fazer o primeiro recebimento de carga para que o sistema Sol.NET_PDV fique operante.
-
Primeiro login é feito com o usuário SUPORTE devido o banco de dados ser limpo de informações.
-
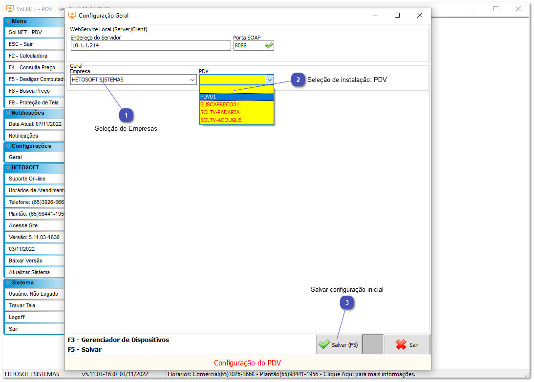
Após login, é necessário realizar a configurações de dados iniciais da instalação.
-
Após salvar a configuração inicial a ser cadastrada nessa instalação, é necessário que todos as aplicações do PDV estejam abertas para o recebimento da primeira carga, sendo elas SolNET_SyncPDV, SolNET_SyncAuxPDV e SolNET_PDV_Instalador.
-
Todos ficam minimizados na barra de tarefas executando em 2° plano.







