Sol.NET
Setor Suporte
×
4.7.1. Configurações da Integração
 
  • Primeiro passo para a configuração é certificar-se de que o cliente está habilitado para o uso da integração, essa informação pode ser conferida na tela 601 - Configuração geral.
 
4.7.1. Configurações da Integração
1
Integração
 
1. Integração
 
  • Essa habilitação de uso será disponibilizada pelo setor comercial após a solicitação do cliente.
 
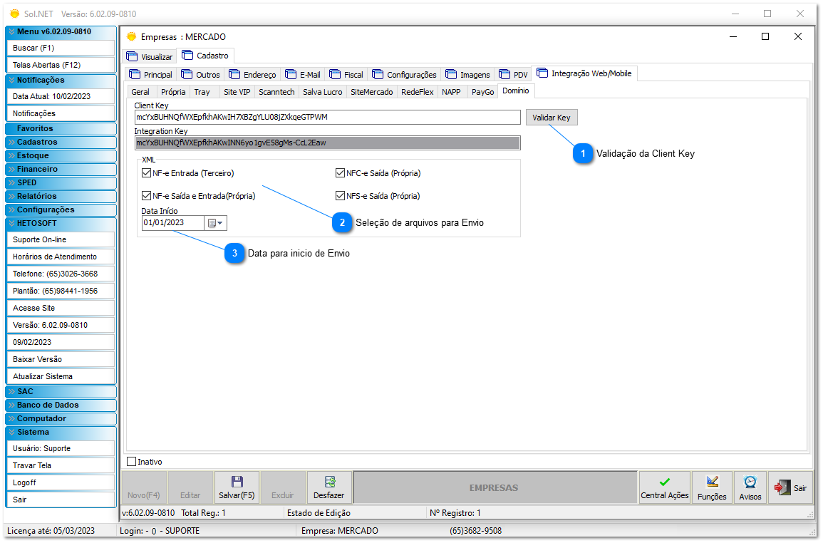
  • A configuração de envio é simples e consiste no uso da Client Key (Chave de validação API) qual será oferecida pelo cliente através do contato com sua contabilidade e informada via E-mail. A configuração é realizada na tela 1 - Empresas.
 
4.7.1. Configurações da Integração
 
4.7.1. Configurações da Integração
1
Validação da Client Key
 
1. Validação da Client Key
4.7.1. Configurações da Integração
 
  • A validação da Key é realizada através do botão onde em seguida será retornada outra chave de integração.
 
4.7.1. Configurações da Integração
2
Seleção de arquivos para Envio
 
2. Seleção de arquivos para Envio
 
  • De acordo com a exigência da contabilidade em relação a quais XML receber do cliente, é necessário assinalar o checkbox  desejado.
3
Data para inicio de Envio
 
3. Data para inicio de Envio
 
  • A definição de data será utilizada como parâmetro para inicio de envio, a informação repassada, a partir dela o sistema iniciará o redirecionamento dos arquivos para a API.
 
  • A aplicação responsável pela comunicação e o envio é o SolNET_MonitorIntegracão.
 
4.7.1. Configurações da Integração
 
Observação!
 
  • O envio automático não isenta o cliente da obrigação de monitorar as pendências fiscais!