Sol.NET
Setor Suporte
×
6.5.4. Extract Metadata
 
  • O Extract Metadata é um recurso disponibilizado no SGBD (Sistema Gerenciador de Banco de Dados) IBExpert que possibilita a extração de dados de uma base de dados junto a sua estrutura, nesse tópico vamos trabalhar esse processo de extração e criação de uma nova estrutura com dados.
 
Extract:
 
  • Com o banco de dados conectado vamos acionar a função de extração de dados e estrutura.
 
6.5.4. Extract Metadata
1
Função de Extração
 
1. Função de Extração
 
6.5.4. Extract Metadata
1
Formato de Extração
 
1. Formato de Extração
 
  •  Certificar-se de estar utilizando a opção Separate Files como formato de extração, a mesma é responsável por criar arquivos separados da estrutura do banco para ser inseridos em lotes.
2
Diretório de Extração
 
2. Diretório de Extração
 
  • É necessário ser criado uma pasta reservada para repositório dos arquivos do Extract.
 
6.5.4. Extract Metadata
1
Exportação da Estrutura
 
1. Exportação da Estrutura
 
  • É necessário realizar a seleção do checkbox Extract all para ser criado toda a estrutura do banco de dados.
 
6.5.4. Extract Metadata
1
Seleção de dados das Tabelas
 
1. Seleção de dados das Tabelas
 
  •  Na aba, Data Tables é possível definir os dados e quais tabelas será informado no extract.
 
6.5.4. Extract Metadata
Botão utilizado para selecionar individualmente uma tabela específica.
 
6.5.4. Extract Metadata
Botão utilizado para selecionar todas as tabelas.
 
6.5.4. Extract Metadata
1
Selecionar Opções
 
1. Selecionar Opções
 
  • Na seleção de opções é necessário certificar-se de que a opção Extract BLOBs esteja marcadas para poder ser incluso esse tipo de dados na extração.
 
Em seguida pode ser iniciado o Extract:
 
6.5.4. Extract Metadata
 
Após término do processo apresentará a seguinte mensagem:  Metadata Extract Completed!
 
6.5.4. Extract Metadata
 
Script Executive:
 
Observação!
  • Antes de iniciar o processo de criação da nova base de dados, é necessário ser recortado o banco de dados antigo pois o novo banco após execução do script de criação será criado uma nova base de dados com mesmo nome do arquivo anterior.
 
6.5.4. Extract Metadata
1
Recortar para pasta
 
1. Recortar para pasta
 
  • Recortar para a pasta CopiasBD o banco já utilizado para extração.
 
Após mover o arquivo, no IBExpert vamos iniciar a execução do Script:
 
6.5.4. Extract Metadata
1
Executar Script
 
1. Executar Script
 
6.5.4. Extract Metadata
1
Selecionar Arquivo
 
1. Selecionar Arquivo
 
  • O arquivo runme.all.sql é o Script qual organizará a criação da estrutura do banco de dados em seguida iniciar a inserção dos dados nas tabelas.
 
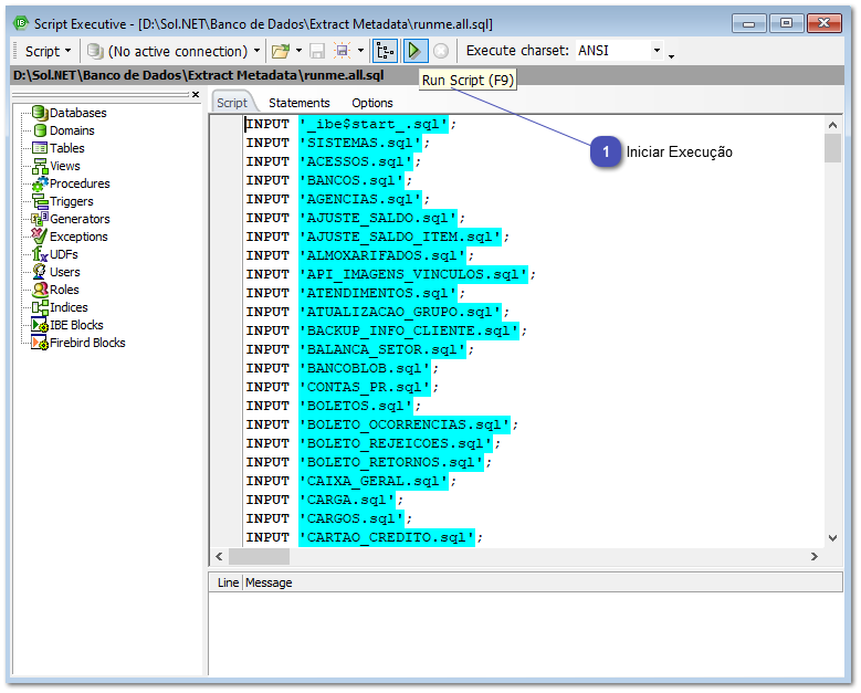
Em seguida, Executar Script:
 
6.5.4. Extract Metadata
1
Iniciar Execução
 
1. Iniciar Execução
 
  • Ao iniciar o processo, primeira etapa será criado a estrutura em seguida iniciará uma seção de inset Into em SQL.
 
6.5.4. Extract Metadata
 
O tempo de execução é indeterminado, variando do hardware da máquina que está sendo executado o processo, envolvendo até mesmo o tamanho da base de dados a ser recriada.
 
Quando finalizado o processo apresentará uma mensagem de conclusão:
 
6.5.4. Extract Metadata
 
Lembre-se:
  • Ao finalizar todas as etapas, certifique-se de que a pasta raiz do banco de dados do cliente está organizada corretamente!

    6.5.4. Extract Metadata