Sol.NET
Setor Suporte
×
6.3.1. Registro de chamadas
 
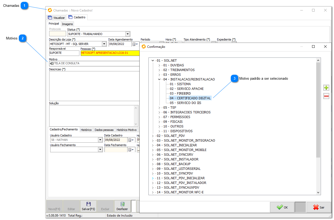
  • Todos os chamados referente a instalação de certificado devem seguir um padrão de lançamento.
6.3.1. Registro de chamadas
1
Chamadas
 
1. Chamadas
2
Motivos
 
2. Motivos
3
Motivo padrão a ser selecionado
 
3. Motivo padrão a ser selecionado
 
- Sol.NET - INSTALAÇÃO/REINSTALACAO - CERTIFICADO DIGITAL